TarsPay_EN
    TarsPay_EN
    Indonesia🇮🇩
    • Indonesia🇮🇩
    • India🇮🇳
    • Thailand🇹🇭
    • Philippines🇵🇭
    • Malaysia🇲🇾
    • Vietnam🇻🇳
    • Egypt🇪🇬
    • Bangladesh🇧🇩
    • Kenya🇰🇪
    • Pakistan🇵🇰
    • Brazil🇧🇷
    • Mexico🇲🇽
    • Korea🇰🇷
    • Türkiye🇹🇷
    • Access Guide
    • Core Business Process Description
    • Attachment Code Table
    • deposit
      • Create a deposit order
        POST
      • Query deposit order status
        POST
    • withdraw
      • Create withdraw order
        POST
      • Query withdraw order
        POST
    • account
      • Query balance
        POST
    • CallBack
      • Callback notification interface (customized by the merchant)
        POST

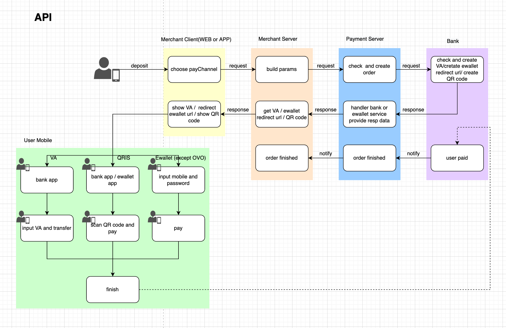
    Core Business Process Description

    Pay In#

    Cashier Order Collection Process#

    use the ovo of this system#

    use the api of this system#

    Pay Out#

    Pay Out API Order Process#

    Modified at 2025-04-23 03:54:35
    Previous
    Access Guide
    Next
    Attachment Code Table
    Built with